60seconds Shoots

Adobe Premiere Proの新機能「プロダクション」

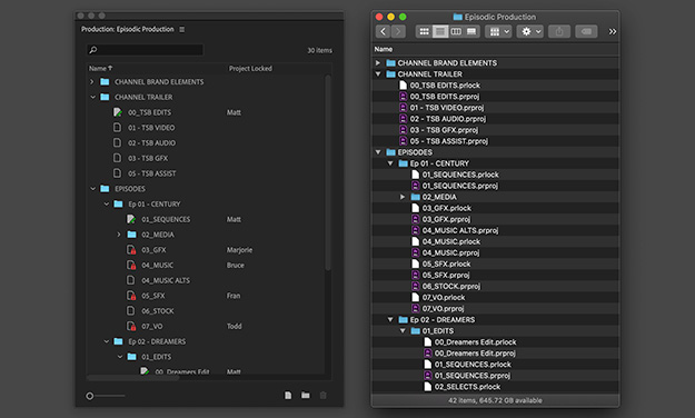
アドビがNAB2020で発表・展示予定だったAdobe Premiere Proの新機能「プロダクション」を紹介しよう。「プロダクション」機能は複数プロジェクトの管理と相互間でのアセットの共有を行うことができ、プロジェクトのファイル容量のスリム化、作業上の効率化を実現している。プロダクション機能を活用することでユーザーが管理するあらゆるものの整理をおこなうことが可能になる。さらに、チームメンバーともプロダクション内のプロジェクトの分担作業が可能となるので、個人でもチームでも恩恵を受けることができるとしている。

新しいプロダクション機能のベースとなるテクノロジーは、「ターミネーター:ニュー・フェイト」や「ルディ・レイ・ムーア」をはじめとするハリウッドの第一線で制作される映画制作の現場で使用され、その編集チームからのフィードバックや意見を元に一から設計された機能であり、ユーザー目線でいかに使いやすく効率化できるかを念頭においた機能だという。ファイルやプロジェクトの管理等ユーザーの作業効率が一段とアップするように設計されているため、長編映画やテレビ番組だけでなく、ソーシャル投稿の映像制作などあらゆるシーンで使用できる機能だろう。

■一言アピール!

Premiere Proをはじめとしたアドビビデオ製品はユーザーのフィードバックを元に定期的にアップデートを実施し、安定性/効率化を図ってまいります。